Skip to content

报名表

说明📖

直播活动的增多,一次性信息收集的需求也越来越多。报名表功能,既可以满足不同活动、合辑的信息收集需求,并且支持自定义链接跳转,可应用于大型活动/会议、公开课、营销获客等业务场景。

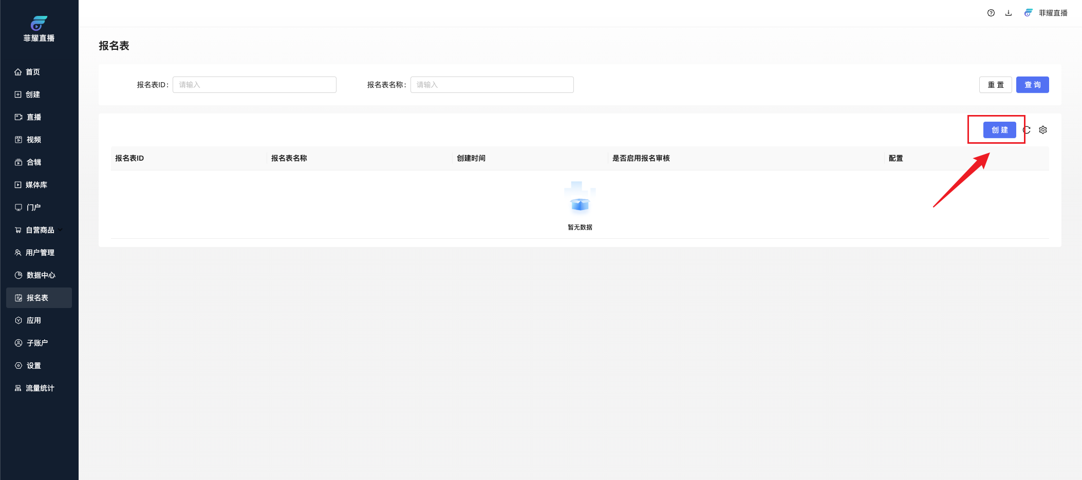
第一步:点击左侧菜单栏的【报名表】进入设置页面。

image

第二步:点击右上角【创建】,进入设置页面,根据需求勾选,然后点击保存即可,支持手机号、姓名、年龄、性别、公司、部门等字段组合。(后期收集到的个人信息也将同步到用户管理和直播间个人信息中)

注:手机号为必填项,不可删除。

image
image

第三步:点击列表中【设置】按钮,可对报名表进行个性化设置、白名单设置、审核设置和绑定设置。

image

1、个性化设置

支持个性化设置报名表标题、封面、详情等内容

image

2、白名单设置

支持上传导入白名单, 用户只需要验证手机号即可进入直播间,适用于某些特定场景的直播活动,例如公司年会、高峰论坛、内部研讨会 等。(设置白名单必须同步绑定合辑/活动使用,否则名单将无法导入)

第一步:点击【绑定设置】,选择需要绑定的合辑或活动。

image

第二步:点击【白名单设置】,按要求下载模板, 录入观众信息后,上传白名单模板。【导入】成功后,白名单中的观众只需要校验手机号码,无需审核和填写报名表。

image
image

3、审核设置

打开报名审核功能,观众报名后,需要管理员在后台审核通过才能进入观看,审核不通过则需要重新报名。开启短信通知功能后,无论审核是否通过,所有报名观众都会收到短信通知。

image

4、绑定设置

绑定(合辑/直播活动/视频)后,打开绑定的活动链接,观众将先进入该报名表,报名成功后进入直播间链接。

绑定自定义链接,观众将先进入该报名表,报名成功后进入自定义链接页面。

image

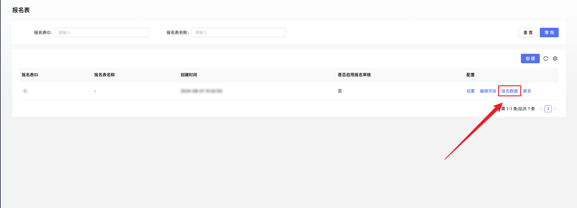
第四步:返回报名表列表,点击【报名数据】跳转到报名详情页,可以查看报名表中的观众数据填写情况,总体分为报名记录、待审核、审核通过、审核不通过四种情况。并且支持按来源、时间、手机号进行搜索查询,以及数据【明细导出】。

image
image

第五步:点击【报名详情】可以查看到该用户填写的报名详细信息。

image

使用场景

场景一:【报名表设置】在直播前收集观众信息。

场景二:【白名单设置】将直播间开放给指定人群,适合企业年会、内部培训等。

场景三:【报名表设置】+【白名单设置】,既满足指定人群也满足白名单以外信息收集的需求。

两种功能提前配置报名表、上传白名单用户设置好之后,白名单用户只需验证手机号即可进入观看,非白名单用户需填写报名表方可进入直播间。

其中报名收集到的信息将自动汇总到【用户管理】中,详细信息也将同步更新(姓名、公司名、手机号、职位、开始观看时间、最后观看时间、累计观看时长等)。

提示💡

同一活动,同一观众只需报名一次,报名成功后,下次进入不必报名。若观众更换了手机号码,那么需要在用户管理中同步更换,否则在报名时会出现报错。

image
PC端
image
移动端