Skip to content

表单收集

说明📖

添加后,观众可在自定义菜单栏点击填写表单。

操作步骤

第一步:点击自定义菜单栏→【功能组件】的【表单收集】。

image

第二步:选择已经创建好的表单添加,或点击【去创建】,或点击【表单管理】进入【应用】中的表单创建页面,进行创建或修改已经创建好的表单。

image
image
image

第三步:可自由拖动字段进行排序,按要求设置封面、标题、提示内容等,最后点击【保存】。

image

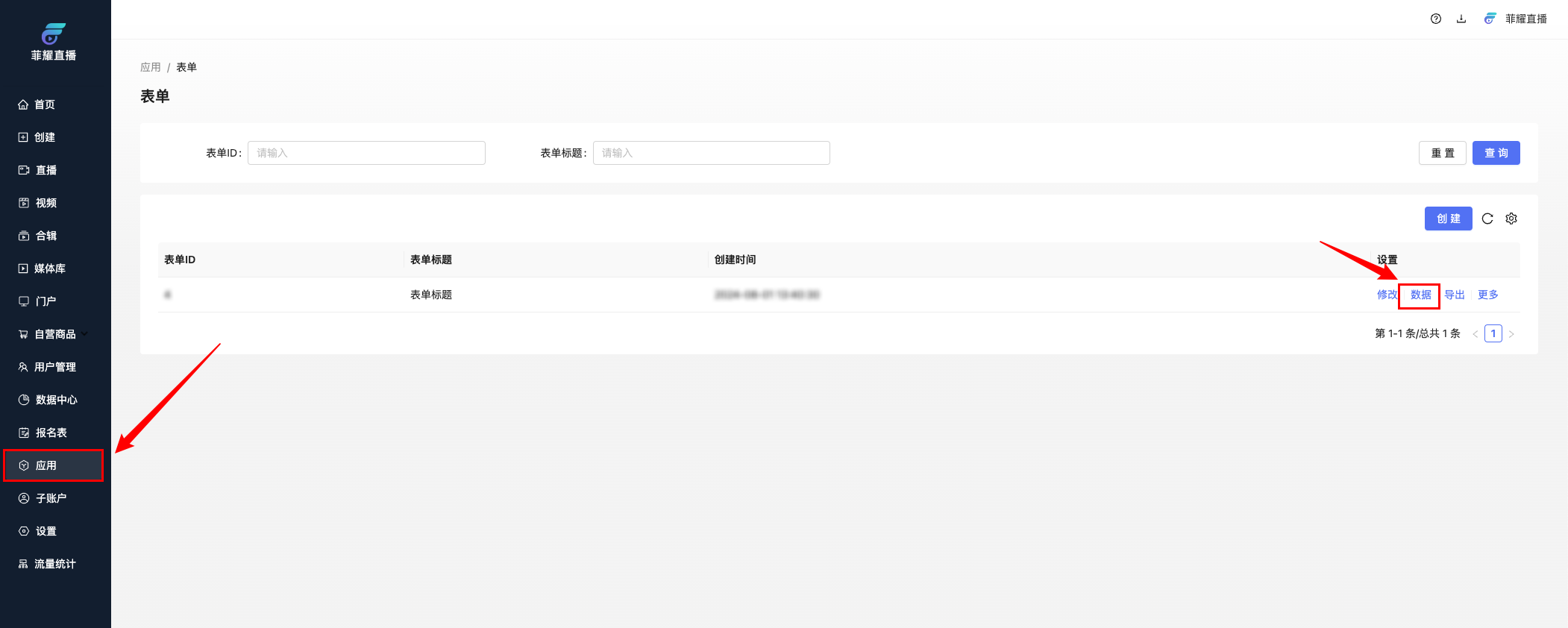
第四步:点击左侧菜单栏【应用】选择表单即可跳转到表单中心,且支持查看数据和导出数据明细。

image
image
image

呈现效果

image
PC
image
移动端