Appearance
活动合辑
说明📖
合辑功能可以根据实际活动场景需求,将同一个主题大会或一个系列(专题活动、会议论坛、营销课、培训课等)直播活动放于一个合辑内。
操作步骤
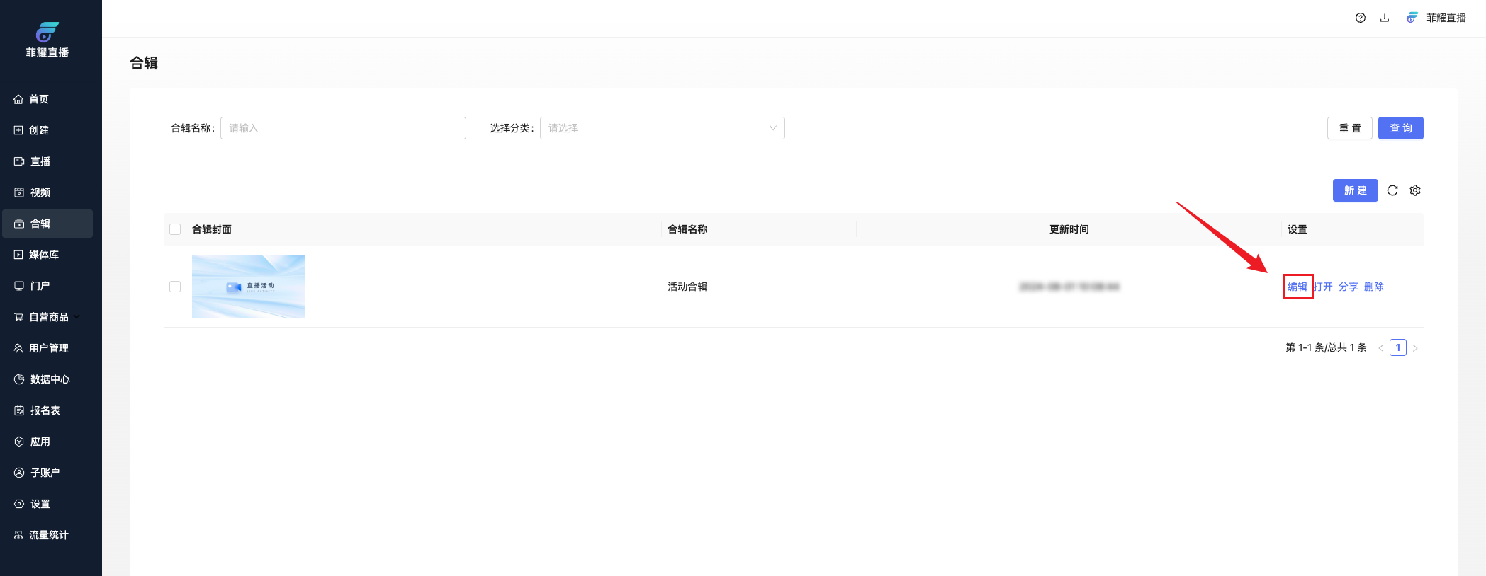
第一步:点击左侧菜单栏的【合辑】进入设置页面。

第二步:点击右上角【新建】,输入合辑名称。


第三步:创建成功后,点击【编辑】进入设置页面,可以按需进行【活动设置】、【显示设置】、【简介设置】、【分享设置】。


1、活动设置
点击【添加】可选择添加直播/视频活动,标题点击右侧小齿轮可进行自定义修改。

2、显示设置
目前有2种展现形式,系列活动和章节课程(右侧有示意图可进行参考),然后下方的封面设置、目录菜单名称、详情菜单名称、按钮文案、都支持自定义修改。

3、简介设置
可输入活动内容,支持文字与图片的形式,也支持链接跳转。
注:此设置对应的是显示设置里的详情菜单名称。

4、分享设置
标题、内容及logo可自定义修改保存。

呈现效果

移动端

移动端